Szablon opisu oferty pozwala przygotować gotowy układ treści (np. nagłówki, opisy, grafiki i zmienne dynamiczne), a następnie przypisać go do wybranego kanału sprzedaży.
Ta funkcjonalność dotyczy panelu xSale V1. W xSale V2 nie ma obecnie obsługi szablonu opisu oferty.
W tym artykule znajdziesz
- gdzie tworzyć szablony opisów
- jak dodać nowy szablon
- jak przypisać szablon do integracji
- jak dodać galerię zdjęć w treści szablonu
Gdzie tworzyć szablony opisów
W panelu xSale V1 przejdź do: Konfiguracja -> Skórki. W tym miejscu tworzysz i edytujesz szablony opisów, które później możesz przypisywać do kanałów sprzedaży.
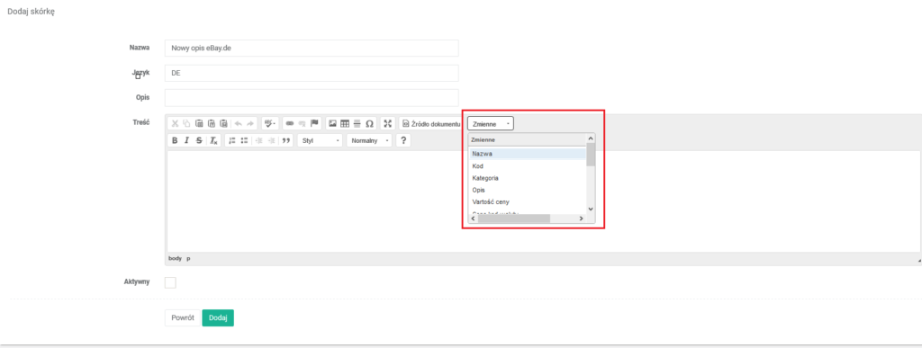
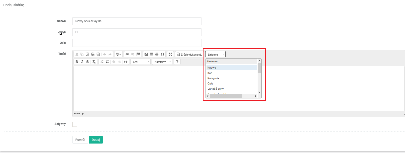
Jak dodać nowy szablon
Kliknij + Dodaj i uzupełnij:
- nazwę szablonu,
- język,
- treść opisu (tekst, grafiki, formatowanie oraz zmienne dynamiczne z oferty, np. nazwa, kod, kategoria, opis).


Po uzupełnieniu treści zaznacz aktywność szablonu i zapisz zmiany przyciskiem Dodaj.
Jak przypisać szablon do integracji
Przejdź do: Konfiguracja -> Integracje, otwórz edycję wybranego kanału sprzedaży i w polu Skórka wybierz odpowiedni szablon, a następnie kliknij Zapisz.

Galeria zdjęć w treści szablonu
Jeśli w szablonie ma być użyta galeria zdjęć, wklej do źródła dokumentu fragment z odwołaniami do kolejnych zdjęć. Wartości width i height możesz dostosować do własnego układu opisu.
<img alt="" height="600" src="{Photo2_Url}" width="800" />
<img alt="" height="600" src="{Photo3_Url}" width="800" />
<img alt="" height="600" src="{Photo4_Url}" width="800" />
<img alt="" height="600" src="{Photo5_Url}" width="800" />
<img alt="" height="600" src="{Photo6_Url}" width="800" />
<img alt="" height="600" src="{Photo7_Url}" width="800" />
<img alt="" height="600" src="{Photo8_Url}" width="800" />
<img alt="" height="600" src="{Photo9_Url}" width="800" />